Cracking The Code: How to train AI using The Skout IVR for Paid Media RoAS Bidding
In the competitive verticals of home services, where the difference between high-revenue HVAC installations and low-margin maintenance calls can dictate a business’s quarterly success, the traditional metrics of digital marketing are fast becoming obsolete. For years, business leaders have been conditioned to focus on “Cost Per Lead” (CPL) metrics; however, in an era defined by machine learning and significant algorithmic sophistication, optimizing for lead volume alone is a regressive and increasingly outdated strategy.
The modern home service business, whether in roofing, pest control, or plumbing, must transition from a volume-based lead mindset to a value-based paid media architecture. This shift is centered on attaining ‘Return on Ad Spend (RoAS)’ bidding, or ‘Value Based Bidding’ (VBB) as Google coins it, a data-driven strategy that prioritizes revenue over raw inquiries.

By integrating advanced MarTech solutions like City Ranked’s Skout IVR, businesses can finally bridge the divide between a digital click and a closed sale, training the AI models of Google and Meta to find not just ‘callers’, but ‘high-value customers’.
The Architecture of Intelligence: How Skout IVR Transforms Inbound Signals
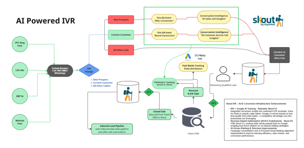
To understand the power of RoAS bidding, one must first look at the infrastructure required to support it. Most agencies provide a ‘black box’ approach to lead generation. They report on ‘conversions,’ but those conversions often include wrong numbers, existing customers seeking service updates, sales and bot calls, or low-intent inquiries that never reach the ‘Closed-Won’ stage in a CRM.
The Skout IVR system (Interactive Voice Response) represents a fundamental shift in digital conversion infrastructure. As illustrated in our mapping architecture below, the journey begins across multiple touchpoints—PPC Ring Pools, Local Services Ads (LSA), Google Business Profile (GBP) numbers, and Website Pools.

When a prospect calls, they are not merely routed; they are processed through a sophisticated intent-filter. The Skout IVR prompt asks the caller to segment themselves:
- Press 1 for New Sales and Quotes (New Prospects)
- Press 2 for Current Customers (Service/Support)
- Press 3 for All Other Callers (Administrative/Vendor)
This immediate segmentation is the “First Intelligence” of the stack. When a caller selects “1,” the system immediately fires a Google Ads Conversion Script, capturing the Click ID (GCLID) or Meta’s equivalent tracking parameters. This ensures that the attribution data is locked to the specific ad and keyword that drove the high-intent lead.
Training the Algorithm: Why AI Needs Better Data Points
Google and Meta possess the most powerful predictive AI models in history, but they are only as effective as the data they consume. If you tell Google’s Smart Bidding algorithm that every phone call is a ‘win,’ it will optimize your budget to find people who like to call you, regardless of whether they buy anything.
For a Roofer or an HVAC company, this can be a monumental waste of paid media budget. You may end up with a high volume of ‘warranty’ calls or ‘price shoppers’ for minor repairs, while your competitors, using more sophisticated data signals, capture the full system replacements.
By utilizing Conversation Intelligence, Skout doesn’t just track the call duration; it ‘listens’ to the sales conversation using AI to pull key insights. It identifies job types, customer sentiment, and urgency. This data is then used to ‘train’ the platforms.
By feeding back high-quality ‘MQL (Marketing Qualified Lead) Conversions’ to Google and Meta, we are effectively teaching their AI: “These are the specific human profiles and behaviors that lead to revenue. Find more of these.”
The Revenue-Based Optimization (RoAS) Edge

The true North Star of digital marketing for home services is Revenue-Based Optimization. This is one of the core features of City Ranked’s Skout V2 Update (June 2026). While most businesses stop at tracking the lead, Skout creates a bidirectional data loop between the Client CRM (such as PestPac, Pest Routes, Gorilla Desk, ServiceTitan, FieldEdge, Jobber, and others) and the advertising platforms.
The Data Loop Process:
- Lead Capture: Skout captures the GCLID, source, and session-specific data, storing it in a contact card.
- CRM Integration: As the lead progresses through the sales funnel, the data is pulled via API into the Skout system.
- Closed Sale Sync: When the job is completed and the invoice is closed in the CRM, Skout pulls the actual revenue amount, and other key measurement data.
- Feedback to Google/Meta: The system passes the revenue data back to the ad platforms.
This allows for Smart Bidding Alignment. Instead of bidding $50 for a ‘lead,’ your account can now bid based on the predicted Return on Ad Spend. For example, if the data shows that ‘Emergency Roof Repair’ keywords yield a 10x RoAS while ‘Roof Cleaning’ yields only a 2x RoAS, the AI will dynamically shift your budget toward the higher-revenue opportunities.
Interactive RoAS Calculator
Example RoAS Calculation for Pest Control
- Average Annual Revenue: $550
- Average Customer Lifespan: 3 years
- Gross Revenue LTV (lifetime value): $1,650
- Customer Acqusision Cost (CAC): $330
- RoAS: 5:1
The Ideal Acquisition Target (CAC)
The typical Customer Acquisition Cost (CAC) for a pest control company in the U.S. generally ranges from $150 to $350 for a residential customer, depending on geography.
Because pest control is a high-retention industry, companies often focus on the LTV:CAC ratio (Lifetime Value to Customer Acquisition Cost). A healthy ratio is 3:1, while top-performing companies aim for a 5:1 return.
| Service Type | Typical CAC Range | Why the Difference? |
| General Pest (Quarterly) | $150 – $250 | High competition; low initial job value but high lifetime value. |
| Termite Treatment | $250 – $450+ | High-ticket leads ($1,500+ jobs) justify much higher spend. |
| Bed Bugs / Wildlife | $200 – $400 | Emergency-based; high search intent leads to expensive PPC clicks. |
| Mosquito (Seasonal) | $100 – $180 | Lower barrier to entry; often sold as an add-on to existing clients. |
Strategic Benefits of RoAS Bidding Across Different Job Types
A one-size-fits-all bidding strategy is a recipe for inefficiency in targeting and wasted ad budgets. RoAS bidding allows for granular control over different service lines.
- Pest Control: A business might prioritize ‘Termite Mitigation’ over ‘One-time Ant Sprays’ because the Lifetime Value (LTV) and initial contract price are significantly higher. RoAS bidding allows the system to prioritize the former.
- HVAC: During the shoulder seasons, companies often focus on ‘Tune-ups.’ However, using RoAS, an agency can identify the specific ‘Repair’ keywords that frequently lead to ‘Full System Replacements,’ ensuring the ad spend is protecting the highest-margin opportunities.
- Plumbing: RoAS bidding can distinguish between a ‘Clogged Drain’ call and a ‘Whole Home Repipe’ or ‘Water Heater Install,’ allowing for aggressive bidding on the high-value installations that drive growth.

AI-Powered MarTech Stacks – Synergy Beyond Marketing
For the C-Suite and Board of Directors, the investment in a tech stack like Skout IVR isn’t just a marketing expense, it’s an operational efficiency play. A well-structured MarTech stack where all systems work together creates a ‘Single Source of Truth’ that benefits every department.
1. Marketing and Sales Teams Alignment
Traditionally, Marketing blames Sales for ‘bad follow-up,’ and Sales blames Marketing for ‘poor lead volumes.’ With Skout, the lead flow and data are indisputable, as the system tracks the lead from the initial click through the AI-monitored conversation to the final CRM entry. Both teams can see exactly which marketing channels are producing the highest-quality sales opportunities.
2. Enhancing Customer Service Team Efficiency
By utilizing the IVR prompt system, your Customer Service team is no longer burdened by sorting through marketing calls. Current customers (Option 2) are routed directly to service dispatch, while new prospects (Option 1) go to sales. This reduces friction, lowers wait times, and ensures that every caller is greeted by the right expert for their specific needs.
3. Reducing Redundancy and Human Error
Manual data entry is the enemy of scale. When information is shared automatically across the tech stack via API, the risk of losing ‘Click ID’ data or misattributing a sale is virtually eliminated. This creates a streamlined workflow where key stakeholders, from procurement to the VP of Sales, have real-time visibility into the ROI of every advertising dollar spent.
The Future of Home Services is AI-Driven
We are currently witnessing early adoption of AI in marketing and advertising in the home services industry. There are businesses that will continue to operate on gut feelings and legacy metrics (CPL), and there are those that will embrace AI-Driven Bidding and Structure Improvements.
The implementation of Skout IVR and RoAS bidding represents more than just a technical upgrade; it is a competitive advantage and revenue growth hack. By training Google and Meta’s AI on your specific business’s success signals, you are building a proprietary data stack that your competitors cannot replicate.
As we look toward the remainder of 2026 and beyond, the winners in the HVAC, Roofing, and Pest Control sectors will be those who master the ‘Signal-to-Revenue’ pipeline. At City Ranked, we’re not just managing ads; we are building the conversion infrastructure that allows AI to work for your bottom line.
Is your current marketing stack providing the data density required to compete in an AI-first world? The transition to RoAS bidding is not a matter of ‘if,’ but ‘when.’ For the business owner who values precision, efficiency, and scalable growth, that time is now.
Final Tech Stack Thoughts for Stakeholders
Having a clear understanding of your tech stack reduces redundancies and creates efficiencies across teams and your entire organization. When the CEO understands how a ‘Click ID’ becomes a ‘Revenue Signal,’ and when the Sales Director understands how their performance in the CRM directly influences the quality of leads they receive next week, the entire organization moves in sync.
The Skout IVR system is the conductor of this orchestra. It ensures that every data point is measured, every conversation is analyzed, and every marketing dollar is optimized for maximum return. In the world of home services, where margins can be ultra-thin and competition is fierce, this level of technical sophistication is the ultimate advantage.
About City Ranked: We specialize in high-performance digital marketing for the home services industry. Through our proprietary Skout IVR technology and advanced RoAS bidding strategies, we help businesses transition from simple lead generation to comprehensive revenue growth.
Does your current agency provide a transparent mapping architecture for your data? If not, it’s time to rethink your strategy.
To date, City Ranked has successfully implemented CRM integrations with Salesforce, Asana, PestPac, Sales Center, Pest Routes, ServiceTitan, FieldRoutes, GorillaDesk, Jobber, HousecallPro, ClickPoint, and others.

